User
Write something
The Quickest Way Most Shopify Stores Can Boost Sales (Without Ads)
A lot of Shopify owners don’t realize this, but most stores lose sales simply because customers can’t find them on Google. Even small SEO tweaks fixing product titles, improving descriptions, adding a few targeted keywords can make Google send you buyers instead of you chasing them. Why it works: 🔍 People search with intention If someone types “best home workout gear,” they’re not browsing… they’re shopping. ⚡ SEO builds trust instantly Google ranking your store makes you look more legit than any ad ever will. 💰 And the best part? Once your SEO is set up properly, the traffic keeps coming without paying for ads every day. If you’re curious what this could look like for your store… Comment below and I’ll point you toward someone who specializes in this.
The Quickest Way Most Shopify Stores Can Boost Sales (Without Ads)
Business Idea that works for me
The holiday season is always a great time to explore something new on the side. Online shopping typically spikes around festive period and thanksgiving, a perfect moment to test new ideas. I started with basic reselling and later transitioned to Shopify dropshipping, and it’s been an incredible learning experience with solid results If you’ve been curious about how eCommerce works or want to understand the process better, feel free to connect, I’m happy to share insights and lessons learned along the way You can even check out on my store here BodyBliss for a real-world example
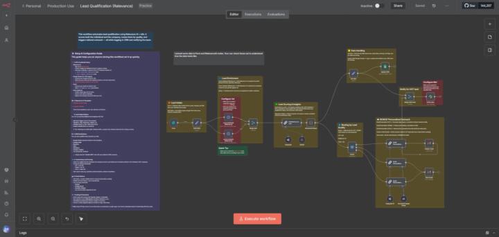
What I realized about AI after after investing 10+ mo
Most business owners want “AI magic.” But the biggest wins come from systems so simple they barely look like AI. I recently built a lead-qualification workflow that saves a team 20+ hours every week. Nothing exciting about how it looks. But extremely exciting in what it does. No fine-tuned models. No agents debating. No complicated pipelines. Just: clear rules reliable data checks automatic follow-up consistent routing That’s it. Here’s the exact flow: A new lead comes in → the system gathers basic info → checks whether they fit the business → scores them using strict logic → updates the CRM → routes them to the right person → triggers an instant follow-up. Simple. Predictable. And it works every single time without babysitting. The biggest improvement wasn’t even “AI.” It was reducing follow-up time to under 5 minutes — something that boosted conversions by 300%+ (Hormozi talks about this often). This is the part most business owners misunderstand: AI introduces uncertainty. Systems create certainty. And businesses pay for certainty. Most of the fancy tools you see online? Great for views. Terrible for operations. The real ROI usually comes from “unsexy” fixes: consistent qualification steps reliable lead scoring clean routing rules predictable workflows very few (not zero) manual checking The stuff nobody posts about because it looks too basic to be impressive. But these basics are what remove bottlenecks, open up hours of time, and make teams move faster without hiring more people. The AI that changes your business won’t be the one that looks futuristic in a demo. It will be the one that quietly reduces friction every single day. No uncertainty. No hallucinations. No endless tweaking. Just consistent outcomes. Sexy AI impresses. Unsexy systems scale. If you’re a business owner trying to make sense of AI: Stop chasing “wow.” Start chasing reliability. Curious: Which part of your workflow feels slow, repetitive, or delayed — the kind of thing that happens every day but nobody questions? (eg,- manual data entry, manual & late follow-ups etc.)
0
0
What I realized about AI after after investing 10+ mo
What is Skool? (community platform review)
For most users, it's a place for learning and networking in very specific niches. For others, it's a place for earning and building communities. Skool is similar to Facebook and similar to Reddit and yet it's completely different. There's lots of communities - some are free, some are paid (gaming, fitness, money, AI, etc) This makes it an ideal solution for businesses, educators, and influencers who wish to build an audience, monetize content, sell digital products, or offer coaching programs. Guru paradise? You don't need to have an existing audience - there's SEO possibilities and communities also benefit from getting free users through skools discovery page. Pros of Skool Communities: 1. There's multiple ways to make money, not only for community owner - it's members as well. 2. Thanks to skools 'dicovery' feature, you can get members from existing communities and users, people tend to flock around which means organic growth for those that have an existing group. 3. Skool has features that help improve users interaction with gamification, boards and events. Cons of Skool Communities: 1. While skool has cool features, it comes at a cost - $99/month (14 day free trial), might be a barrier for smaller businesses. 2. New users might find the platform complex initially, with many features to discover it takes time to learn and navigate effectively. 3. You will have to make updates and manage the community to keep things engaging all while keeping out villains that preach about "dropshipping". How to make money using Skool? Start a paid community: (this is an affiliate link, keep reading for more info) This involves charging people for access to your Skool community and courses. For more monetization options you can leverage sponsored content, affiliate marketing, consulting, and one-time course sales. Start a free community
A dataset of 16500+ validated B2B startup ideas
So ye, it has been a rough journey since January of this year when i started this project. I used to work in a startup consulting firm, saw many 'weird' ideas and realized that many founders have no ideas who they are building for. So i spent the last 9 months to web scrape the internet to make this dataset of 1110 careers Their pain points, their hidden needs, they workflow, everything we need as a founder. This is the link to my product: https://b2bpainpoint.com/ Hope i can receive you guys feedback : D
1-14 of 14
Business Ideas
skool.com/business-ideas
Free community for online entrepreneurs with 50+ business ideas, AI tools and more
Leaderboard (30-day)
Powered by