Activity
Mon
Wed
Fri
Sun
Jan
Feb
Mar
Apr
May
Jun
Jul
Aug
Sep
Oct
Nov
Dec
What is this?
Less
More

Owned by Simon

Scrapes.ai - Foundations

3.7k members • Free

Learn how to build your first AI & Automation System in 7 Days

Scrapes.ai - AI Academy

619 members • $37/month

Build real AI Automation systems and turn them into revenue.

Memberships

The AI SEO Engine

61 members • $97/m

Faceless Tuber School

119 members • Free

Faceless Tuber School (Free)

1.1k members • Free

AI SEO Academy

2.8k members • Free

Skool Growth Free Training Hub

4.2k members • Free

Skoolers

182k members • Free

Kourse

733 members • $10,000/year

AI Automation Mastery

21.5k members • Free

Chase AI Community

27.4k members • Free

17 contributions to AI Automation Society
Thank You All - 50k YT Subscribers 💙
Been the best 5 months of my life so far... You guys make it all possible
Thank You All - 50k YT Subscribers 💙
2 likes • Feb 13
Killing it Nate 💪 🏆 you deserve all the success
[How to Properly Extract Text from a DOCX File in n8n?] solved
Hey Community, I'm currently facing an issue when trying to extract text from a DOCX file in my workflow. The "Extract from Text" node returns unreadable binary data instead of plain text. Context: - DOCX files are essentially ZIP archives containing multiple XML files. - The actual document text is stored in word/document.xml, which is encoded in UTF-8. - Simply using "Extract from XML" on the raw DOCX file doesn’t work because it's compressed. - Trying to send the extracted data to Supabase Vector Store results in the error: "unsupported Unicode escape sequence 400 Bad Request". What I Tried: 1. Passing the DOCX file through "Extract from Text" → produces garbled characters. 2. Changing file encoding before extracting → no success. 3. Sending raw DOCX data to Supabase → results in the Unicode error. Question: How can I properly extract readable text from a DOCX file in n8n? Do I need an additional step to unzip the DOCX file before extracting the XML content? Is there a built-in node or best practice for handling DOCX files correctly? Any help or guidance would be greatly appreciated! 🚀
2 likes • Feb 3
have you tried using the 'options' part in the GDrive node? - they have an option that converts your docx to multiple file types
How to Remove This n8n Text?
How can we remove this automatic msg from n8n comes in every response
How to Remove This n8n Text?
3 likes • Feb 3
in the node options there'll be an 'attribution' tag or something similar, 'add options', uncheck the box!
0 likes • Feb 3
@Naman Rajpoot you're welcome :)
Firecrawl
Anybody tried this with n8n locally? https://github.com/mendableai/firecrawl
5 likes • Dec '24
Yep :) works well, published a template here in the N8N library https://n8n.io/workflows/2476-convert-url-html-to-markdown-format-and-get-page-links/
1 like • Jan 23
@Nate Herk it is speedy!
OpenRouter Stream Issue with N8N
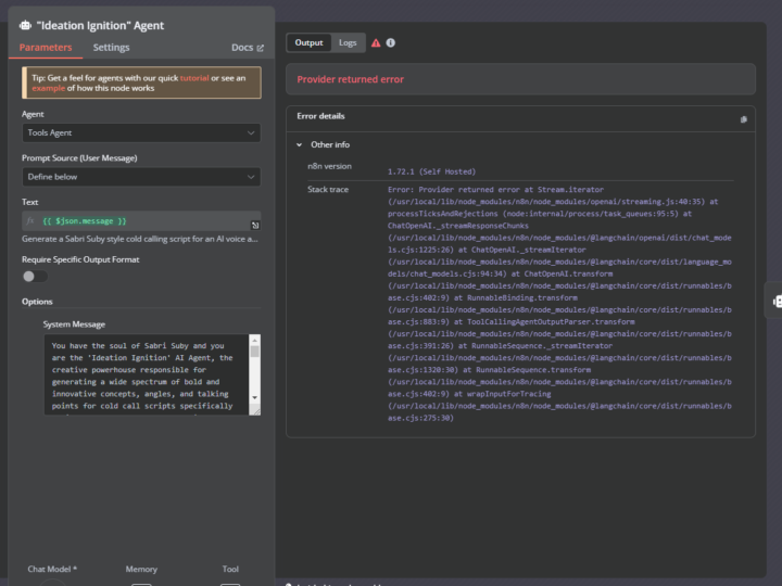
I have connected N8n agent to openrouter llama 3.2 and also gemini 2.0 (both free). i have more than enough credits in my openrouter account. has anyone found solution to this? it worked couple of timee 3 days of ago, but now i just keep getting following error in the executions: Error: Provider returned error at Stream.iterator (/usr/local/lib/node_modules/n8n/node_modules/openai/streaming.js:40:35) at processTicksAndRejections (node:internal/process/task_queues:95:5) at ChatOpenAI._streamResponseChunks (/usr/local/lib/node_modules/n8n/node_modules/@langchain/openai/dist/chat_models.cjs:1225:26) at ChatOpenAI._streamIterator (/usr/local/lib/node_modules/n8n/node_modules/@langchain/core/dist/language_models/chat_models.cjs:94:34) at ChatOpenAI.transform (/usr/local/lib/node_modules/n8n/node_modules/@langchain/core/dist/runnables/base.cjs:402:9) at RunnableBinding.transform (/usr/local/lib/node_modules/n8n/node_modules/@langchain/core/dist/runnables/base.cjs:883:9) at ToolCallingAgentOutputParser.transform (/usr/local/lib/node_modules/n8n/node_modules/@langchain/core/dist/runnables/base.cjs:391:26) at RunnableSequence._streamIterator (/usr/local/lib/node_modules/n8n/node_modules/@langchain/core/dist/runnables/base.cjs:1320:30) at RunnableSequence.transform (/usr/local/lib/node_modules/n8n/node_modules/@langchain/core/dist/runnables/base.cjs:402:9) at wrapInputForTracing (/usr/local/lib/node_modules/n8n/node_modules/@langchain/core/dist/runnables/base.cjs:275:30)
OpenRouter Stream Issue with N8N
0 likes • Jan 22
@Gurinder Singh you need to update your n8n instance (and in turn the ai model node). The base url now goes into the credentials field, not in 'options'. I (think) that's why it's happening!
1-10 of 17
Simon Scrapes
3
22points to level up
@simon-coton-4434
Build real AI Automation systems and turning them into revenue @ Scrapes AI Academy https://www.skool.com/scrapes

Online now
Joined Nov 24, 2024
Bristol, UK
Powered by