Activity
Mon
Wed
Fri
Sun
Jan
Feb
Mar
Apr
May
Jun
Jul
Aug
Sep
Oct
Nov
Dec
What is this?
Less
More

Memberships

AI Automation Agency Hub

274.8k members โ€ข Free

AI Automation Hub

791 members โ€ข $39/m

AI Automation Space Lite

999 members โ€ข $9/m

Video Makers by AI Agents A-Z

108 members โ€ข $39/m

AI Automation Mastery

21.5k members โ€ข Free

Brendan's AI Community

21.9k members โ€ข Free

AI Automation Society

208.5k members โ€ข Free

AI Fellowship Hub

8.7k members โ€ข Free

Voice AI Accelerator

6.6k members โ€ข Free

5 contributions to AI Automation Society
Jarvis The service is receiving too many requests from you
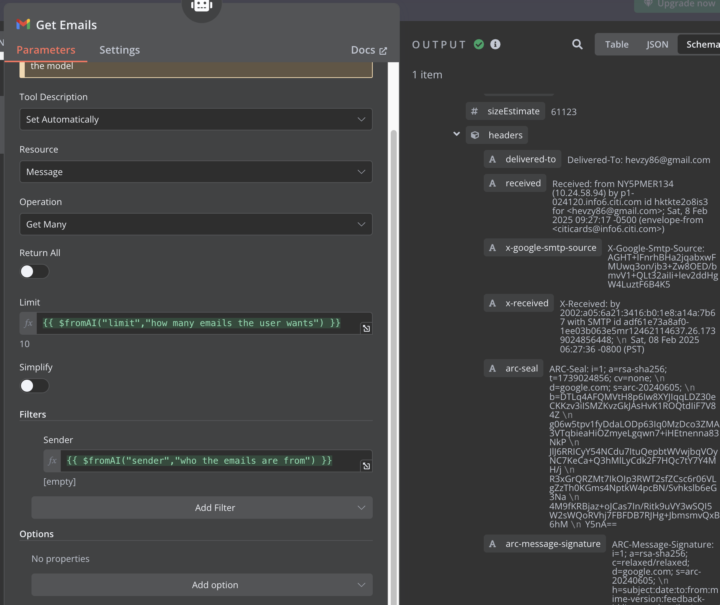
Hello, when i'm trying to get 10 recent emails from email subagent i'm getting this error: "Request too large for gpt-4o in organization org-FBgqNVJLhJiBcdjOTM0p4tOW on tokens per min (TPM): Limit 30000, Requested 124344. The input or output tokens must be reduced in order to run successfully. Visit https://platform.openai.com/account/rate-limits to learn more." And reguest to llm looks really huge - why does that happen? Any idea how to fix it? Thank you
Jarvis The service is receiving too many requests from you
0 likes โ€ข May 16
@Hamza Saraswat but my clients not always have other tier, maybe any workaround with api calls batches?
0 likes โ€ข May 19
@Andrew Sky Can you please share with me how ?
How to expose npm version of n8n?
Hello, everyone, i have problem to expose my local npm verision(n8n start) to What's App trigger: Problem running workflow Bad request - please check your parameters Show Details WhatsApp Trigger: Invalid parameter When I set "export WEBHOOK_URL=http://localhost:5678/" and running "n8n start --tunnel" in terminal: Problem running workflow Bad request - please check your parameters โ€ข Show Details WhatsApp Trigger: (#2200) Callback verification failed with the following errors: curl_errno = 28; curl_error = Operation timed out after 6000 milliseconds with 0 bytes received; HTTP Status Code = 200; HTTP Message = Connection established Please give me step by step guide how to resolve it if possible thank you ๐Ÿ™
1 like โ€ข Apr 15
untortunatelly result is the same and i have this issue even when trying to run n8n via docker docker run -it --rm --name n8n -p 5679:5678 -v n8n_data:/home/node/.n8n docker.n8n.io/n8nio/n8n start --tunnel { "nodes": [ { "parameters": { "updates": [ "messages" ] }, "type": "n8n-nodes-base.whatsAppTrigger", "typeVersion": 1, "position": [ 0, 0 ], "id": "7842a4dc-c17b-471e-bc29-b81001fd59ab", "name": "WhatsApp Trigger", "webhookId": "7be88477-42bd-427a-ae00-c652792e4f13", "credentials": { "whatsAppTriggerApi": { "id": "J9keJSR6R19o2L7X", "name": "WhatsApp OAuth account" } } } ], "connections": {}, "pinData": {}, "meta": { "templateCredsSetupCompleted": true, "instanceId": "880d4a8f20853fd0e0c8d4152273cecc5d9520ce632f8f3aa62072ea25f14b84" } }
1 like โ€ข Apr 15
@Razvan Sava i think i found whta's the issue is in my config file { "encryptionKey": "3I2JqM+nhE/o36bzg+5LeUIGMxe/ZQc0", "tunnelSubdomain": "ruhxkmmt44ld9tcirmfgjvrd", "N8N_RUNNERS_ENABLED": true } but my Tunnel URL: https://unlucky-snake-45.hooks.n8n.cloud/ i se mismatch with "tunnelSubdomain": "ruhxkmmt44ld9tcirmfgjvrd" maybe you have any idea how to fix it?
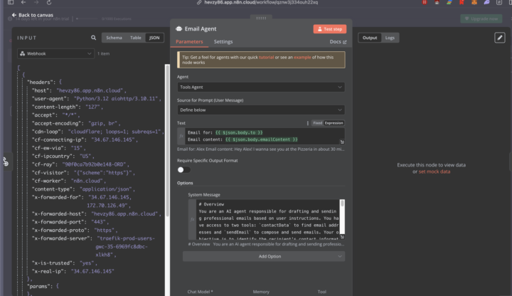
Tools agent won't get executed until manually
Hello, anyone knows why it could happen? Tools Agent gets data as input and...won't go any way further until i press "Test Step" button on it, please help with resolution, and thank you very much
1
0
Tools agent won't get executed until manually
The service is receiving too many requests from you
Hello, I'm trying to replicate Ultimate Personal Assistant - when i'm trying to invoke uread emails i'm getting some response from getemailsะฑ but Email Agent gives me error as output: query check my unread emails for today error The service is receiving too many requests from you Where I'm wrong and how to fix it? Thank you
The service is receiving too many requests from you
Problem with telegram bot trigger
hello, trying to implement Ultimate_Personal_Assistant but facing issue to trigger telegram bot since i'm running n8n locally from docker container - looks like it won't accept my local machine as server. Is there any way to resolve it? Thank you http://localhost:5678/webhook-test/99eab1a0-569d-4f0f-a49e-578a02abfe63/webhook/webhook-test/99eab1a0-569d-4f0f-a49e-578a02abfe63/webhook
Problem with telegram bot trigger
0 likes โ€ข Feb 8
@Slimpie Chino Thank you, can you send me video or article how to do it?
1-5 of 5
@vladimir-rumyantsev-5115
Hi, everyone

Active 81d ago
Joined Nov 12, 2024
Powered by