Activity
Mon
Wed
Fri
Sun
Jan
Feb
Mar
Apr
May
Jun
Jul
Aug
Sep
Oct
Nov
Dec
What is this?
Less
More

Memberships

AI Automation Society

208.5k members • Free

AI Automation Agency Hub

274.8k members • Free

1 contribution to AI Automation Society
Need Help Submitting Google Form via n8n HTTP Request – Getting “Bad request” (400)
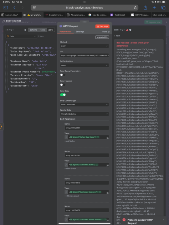
Hi everyone, Im trying to automate a workflow on n8n that takes customer information extracted from an image (a customer receipt uploaded in GroupMe) and then submits that data via a Google Form. Heres my situation: 1. Current Setup: A webhook in n8n receives images from GroupMe. The image is processed (using an AI image analyzer node) to extract and parse specific customer data (customer name, phone, address, email, order number, account number, order create date, order due date, etc.). The parsed data is stored in a Google Sheet, with each field in its own column. 2. The Problem: My boss requires that these records be submitted via a Google Form (so that the submission goes to his system). I want to use n8ns HTTP Request node to take a new row from the Google Sheet and post it to the form’s formResponse endpoint automatically. I obtained the forms URL by inspecting the HTML (and confirmed that Im using the formResponse URL, not the viewform URL). I have mapped all the necessary parameters (for example, all the entry.xxx fields corresponding exactly to the form questions). Im including the minimal required parameters: fvv (set to 1), pageHistory (set to 0), and (optionally) a submit parameter. Despite double ‘checking that all field IDs and values match those from a manual submission, I keep receiving a Bad request please check your parameters (HTTP 400) error when I trigger the HTTP Request node. 3. What Ive Tried: Confirmed that Im using the correct formResponse URL. Ensured that the data is sent as URLencoded form data. Verified that all the entry.xxx field codes and values are correct. Removed any ephemeral/session-based fields (e.g., fbzx, partialResponse, submissionTimestamp). Has anyone successfully automated Google Form submissions using n8n (or a similar approach) with these parameters? Is there something I might be missing in the required fields or formatting? WHAT AM I MISSING?! Any guidance or insight would be greatly appreciated!
0
0
Need Help Submitting Google Form via n8n HTTP Request – Getting “Bad request” (400)
1-1 of 1
Jack Walker
1
5points to level up
@jack-walker-2158
Owner of a d2d sales organization

Active 29d ago
Joined Oct 14, 2025
Powered by